Slideshow
A slideshow introducing the different part of the server is available here
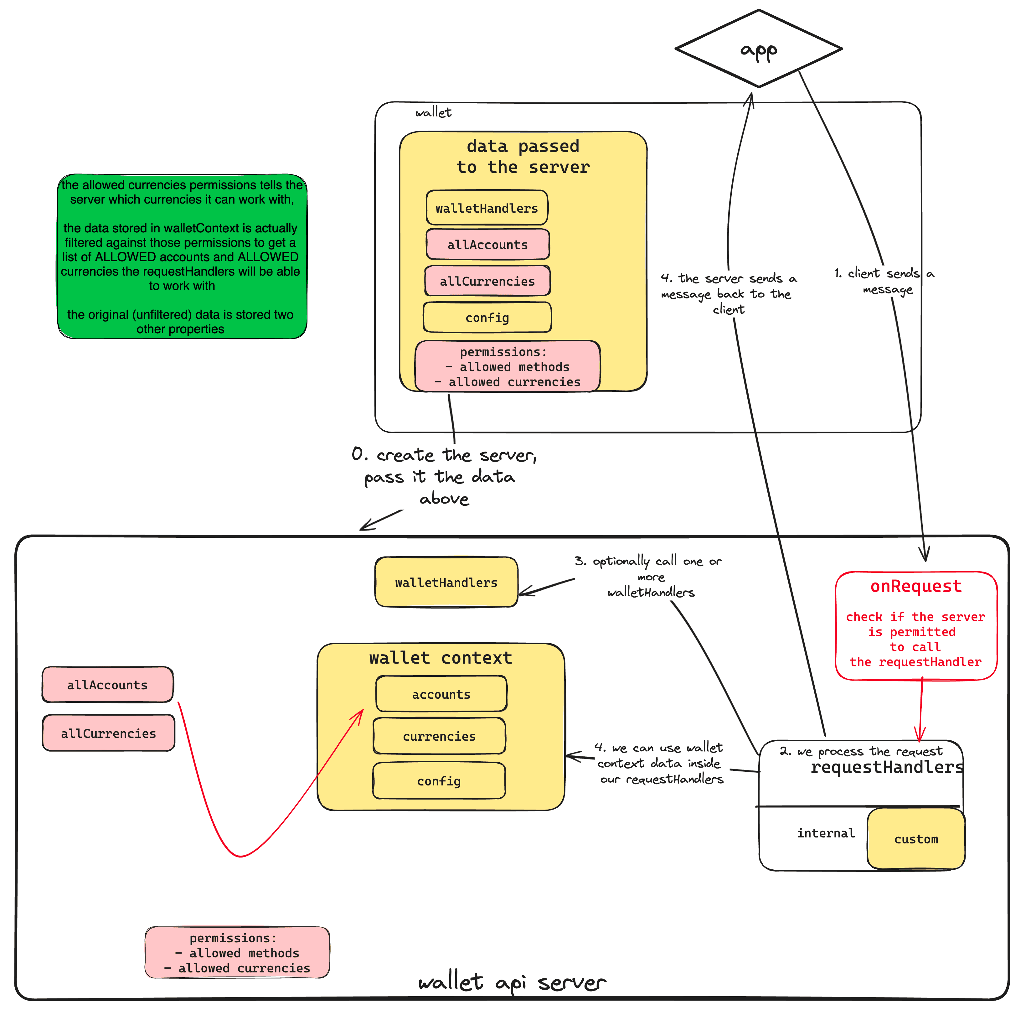
Diagrams
ℹ️
Those diagrams come from this introductory slideshow and are slightly reworked to be understood as standalone diagrams.
1. a basic way to allow wallet-application interaction

2. process requests with requestHandlers

3. ask wallet for data / actions with walletHandlers

4. handle bidirectional communication

4. data passed from wallet to the server (accounts, currencies, config) and permissions
